SciELO - Scientific Electronic Library Online

 
vol.9 número39Competências de pesquisa em estudantes universitáriosNeuroeducação e expressão oral da língua inglesa em estudantes universitarios índice de autoresíndice de assuntospesquisa de artigos
Home Pagelista alfabética de periódicos  

Serviços Personalizados

Journal

Artigo

Indicadores

Links relacionados

  • Não possue artigos similaresSimilares em SciELO

Compartilhar


Horizontes Revista de Investigación en Ciencias de la Educación

versão impressa ISSN 2616-7964

Horizontes Rev. Inv. Cs. Edu. vol.9 no.39 La Paz set. 2025  Epub 03-Jul-2025

https://doi.org/10.33996/revistahorizontes.v9i39.1081 

ARTICULO DE INVESTIGACION

El neuroaprendizaje en la formación profesional del estudiante de educación inicial

Neurolearning in the professional training of early childhood education students

A neuroaprendizagem na formação profissional dos alunos da educação pré-escolar

Edwar Salazar Arango1 
http://orcid.org/0000-0002-9635-0747

Ximena Madelaine Barreto Ramírez2 
http://orcid.org/0000-0002-4956-7791

Diana Beatriz Gutiérrez Jácome2 
http://orcid.org/0000-0002-1733-4854

David Ernesto López Arteaga3 
http://orcid.org/0009-0009-7765-3521

1Universidad Bolivariana del Ecuador. Durán, Ecuador

2Universidad Estatal Península de Santa Elena. La Libertad, Ecuador

3Universidad Ecotec. Guayaquil, Ecuador


RESUMEN

En la actualidad el neuroaprendizaje emerge, cada vez más, como un campo relevante en la formación profesional debido a lo importante que son los procesos cognitivos y funciones ejecutivas del cerebro para la optimización del aprendizaje. El estudio tuvo como objetivo explorar la relevancia del neuroaprendizaje en la formación profesional del estudiante de educación inicial. La investigación adopta un enfoque cualitativo, a través del método fenomenológico, junto con la aplicación de encuestas a 208 estudiantes y entrevistas a 6 docentes. Los datos fueron procesados con el programa Atlas.Ti. Los hallazgos demostraron que el neuroaprendizaje proporciona herramientas valiosas que mejoran la calidad educativa y favorecen el desarrollo integral de los estudiantes. Se concluye que, el neuroaprendizaje emerge como un componente esencial en la formación profesional del estudiante de educación inicial, al ofrecer un marco sólido para comprender y optimizar los procesos de aprendizaje en la primera infancia.

Palabras clave: Desarrollo integral; Estrategias educativas; Formación profesional del estudiante de educación inicial; Neuroaprendizaje

ABSTRACT

Currently, neurolearning is increasingly emerging as a relevant field in vocational training given the importance of cognitive processes and executive functions of the brain for optimizing learning. The study aimed to explore the relevance of neurolearning in the vocational training of early childhood education students. The research adopts a qualitative approach, through the phenomenological method, along with the application of surveys to 208 students and interviews with 6 teachers. The data were processed with the Atlas.Ti program. The results showed that neurolearning provides valuable tools that improve educational quality and favor the comprehensive development of students. It is concluded that neurolearning emerges as an essential component in the professional training of early childhood education students, by offering a solid framework to understand and optimize learning processes in early childhood.

Key words: Comprehensive development; Educational strategies; Professional training of early childhood education students; Neurolearning

RESUMO

Atualmente, a neuroaprendizagem tem vindo a destacar-se cada vez mais como um campo relevante na formação profissional, dada a importância dos processos cognitivos e das funções executivas do cérebro para otimizar a aprendizagem. O estudo teve como objetivo explorar a relevância da neuroaprendizagem na formação profissional dos alunos do ensino pré-escolar. A investigação adota uma abordagem qualitativa, através do método fenomenológico, aliada à aplicação de questionários a 208 alunos e a entrevistas a 6 professores. Os dados foram processados com o programa Atlas.Ti. Os resultados mostraram que a neuroaprendizagem fornece ferramentas valiosas que melhoram a qualidade educativa e promovem o desenvolvimento integral dos alunos. Conclui-se que a neuroaprendizagem surge como uma componente essencial na formação profissional dos alunos da educação pré-escolar, ao oferecer uma estrutura sólida para compreender e otimizar os processos de aprendizagem na primeira infância.

Palavras-chave: Desenvolvimento integral; Estratégias educativas; Formação profissional dos alunos da educação pré-escolar; Neuroaprendizagem

INTRODUCCIÓN

La educación de los futuros profesionales de la educación inicial demanda una comprensión exhaustiva de los procesos de aprendizaje que influyen en el desarrollo infantil. En este contexto, el neuroaprendizaje emerge como un campo de estudio esencial, que integra los conocimientos de la neurociencia, la psicología y la pedagogía para optimizar las estrategias de enseñanza (Mora, 2022); máxime en un contexto donde se prioriza, a nivel mundial, la salud mental de la niñez y los jóvenes para promover entornos más favorables en las escuelas (UNICEF, 2022).

El neuroaprendizaje resulta un campo investigativo en constante evolución y adquiere especial relevancia, en el ámbito educativo, frente a los sistemas educacionales tradicionales que asentados en premiar y castigar a los individuos se basa en el enfoque relacionado con la motivación extrínseca. Asunto que se comprende al asumir que el campo, ya citado, tiene en consideración el desarrollo, los estados, los procesos y el funcionamiento del cerebro humano; lo que concibe acciones concretas y científicas para la presentación de la información de manera tal que se logre una asimilación atractiva y una efectiva transformación de la conducta (Carrillo et al., 2022).

En este mismo sentido, la UNESCO (2016), indica la necesidad de satisfacer el aprendizaje de los educandos con profesionales formados de manera idónea en la aplicación de alternativas dirigidas a la enseñanza- aprendizaje significativo en los contextos socio educativos en la actualidad. Afín con el propósito anterior, en la formación del docente de educación inicial, el neuroaprendizaje se ha destacado por el desempeño de un rol relevante en la adquisición de habilidades pedagógicas y en la comprensión de los procesos de enseñanza-aprendizaje en la etapa inicial del desarrollo infantil.

Por otra parte, la UNICEF (2022), en su Plan Estratégico 2022- 2025 Nuevas ambiciones para 2030, expresa la importancia de promover habilidades para el futuro. Sin embargo, las diferentes circunstancias políticas, administrativas y económicas han delineado una educación deficiente; por lo cual, en su objetivo 2, propone que los logros de aprendizaje deben ser mejorados en cuanto a calidad y equidad se refiere. Esta organización internacional considera, dentro de las estrategias de cambio que propone, la generación de datos, investigación, evaluación y gestión del conocimiento como factor a potenciar.

En este sentido debe resaltarse que la generación efectiva de datos, investigación, evaluación y gestión del conocimiento presupone la aplicación de técnicas educativas en prácticas preprofesionales y proyectos comunitarios, así como de llevar a cabo un control y evaluación continua para medir la efectividad de dichas técnicas. Además, subraya el valor de utilizar recursos atractivos y estimulantes que logren favorecer el desarrollo cognitivo, social y emocional de los niños; con lo que se contribuye, de una manera u otra, a mejorar tanto la calidad de la educación inicial como el desarrollo integral de los estudiantes.

Coherente con el contexto descrito, en los párrafos anteriores, el actual estudio se realiza con el objetivo explorar la relevancia del neuroaprendizaje en la formación profesional del estudiante de educación inicial, por ello se analiza cómo los principios neurocientíficos pueden informar y enriquecer las prácticas pedagógicas, promoviéndose un aprendizaje significativo y duradero en los niños.

El tema abordado tiene implicaciones con el diseño curricular, la selección de metodologías de enseñanza y la evaluación del aprendizaje; entre otros elementos que proporcionan a los futuros educadores importantes herramientas, las cuales de ser empleadas adecuadamente permiten fomentar el máximo potencial de cada niño. Los autores esperan que los resultados de la investigación, que ahora se hace pública, contribuyan a enriquecer el campo de la formación docente en Educación Inicial, mediante el aporte de nuevas perspectivas y estrategias basadas en el conocimiento de los procesos neurocognitivos del aprendizaje.

Marco teórico

La formación del futuro docente requiere equilibrar dos fuerzas aparentemente opuestas: la preservación de prácticas educativas tradicionales que forman parte de la historia-cultura pedagógica y la necesidad de lograr una adaptación a los vertiginosos y constantes cambios del entorno social y educativo. Lo anterior implica que los educadores deben combinar enfoques pedagógicos clásicos con innovaciones, garantizando así su preparación para enfrentar los retos que se presentan debido a la constante evaluación de la sociedad actual, que demanda de educadores preparados y comprometidos con su rol social. El neuroaprendizaje integra los aportes de la neurociencia con la educación, permitiendo una mejor comprensión del funcionamiento del proceso de aprendizaje en el cerebro y aplicar estos conocimientos en la práctica docente.

En el proceso de formación de docentes de educación inicial, una teoría que se vincula estrechamente con el neuroaprendizaje es el constructivismo, propuesto por autores como Jean Piaget, David Ausubel y Lev Vygotsky. Esta teoría sostiene que el aprendizaje es percibido como un proceso de carácter activo y personal, en tanto los estudiantes pueden construir su propio conocimiento mediante las diferentes interacciones y relaciones que son capaces de establecer con la realidad educativa donde se desenvuelven y las diferentes reflexiones que logran hacer sobre sus propias experiencias. Dichos presupuestos teóricos se enlazan con los principios del neuroaprendizaje, que enfatizan en una mayor efectividad del aprendizaje cuando sucede en un contexto significativo y con actividades relevantes (Saldarriaga, et al., 2016).

El neuroaprendizaje centra su foco en el logro de la comprensión de cómo el cerebro humano es capaz de procesar, adquirir y utilizar la información (Rotger, 2017). Tanto la neurociencia como el neuroaprendizaje proporcionan nuevas herramientas para optimizar la calidad del aprendizaje en los estudiantes. Un concepto central en este campo es la plasticidad neuronal, que hace referencia a la propiedad del cerebro en función de modificar su estructura y función en respuesta a las experiencias y al conocimiento adquirido. La perspectiva que se estudia permite diseñar estrategias pedagógicas más eficaces, al considerar aspectos clave, tales como: la plasticidad cerebral, las conexiones sinápticas y la adaptabilidad del cerebro en entornos educativos (Hernández et al., 2022).

En este sentido, resulta válido reiterar que el cerebro constituye el órgano principal del sistema nervioso humano y responsable de diversas funciones fundamentales para el cuerpo y la mente. Su complejidad y plasticidad lo convierten en un objeto de estudio fascinante y desafiante dentro del campo de la neurociencia (Arcos, 2021). Un componente esencial del cerebro lo constituye el encéfalo que, según revela la neurociencia, cumple una función orientadora en las personas, al organizarse en tres áreas clave, que ofrecen una comprensión integral de su funcionamiento durante el aprendizaje; aspecto a tener en cuenta en el desarrollo de prácticas educativas más personalizadas y efectivas:

Valorativas: esta función primaria y fundamental en los seres humanos se relaciona con la adopción de actitudes que orientan los comportamientos hacia la consecución de metas y la obtención de satisfacción personal.

Motoras: el desarrollo motor abarca aspectos relacionados con el movimiento, la conciencia corporal y la interacción del niño con su entorno, incluyendo a sus compañeros, la familia, los objetos, el espacio y otros seres vivos.

Cognitivas: estos procesos mentales permiten la realización de tareas específicas mediante habilidades adquiridas. En el entorno donde se desenvuelven los estudiantes, tienen un rol activo y significativo para facilitar la selección y organización de la información necesaria para adaptarse al entorno.

En este sentido, se asume que el neuroaprendizaje se utiliza con el firme propósito de profundizar en la percepción de los mecanismos neurobiológicos que afectan el aprendizaje humano, con el propósito de optimizar las estrategias pedagógicas y mejorar la eficacia en la adquisición de conocimientos (Mora, 2022). Este campo multidisciplinario integra conocimientos de la neurociencia cognitiva, la psicología y la educación, buscándose el desarrollo de técnicas educativas que potencien y se alineen con el funcionamiento natural del cerebro (Bullón, 2017). A través de él se pueden identificar los diferentes procesos que participan en la atención, la memoria y otras funciones cognitivas, comprendiéndose de una mejor manera la forma en que el cerebro humano logra procesar, almacenar y recuperar la información (Rotger, 2017).

Asimismo, el neuroaprendizaje aporta importantes beneficios tanto en el ámbito educativo como en el desarrollo personal, destacándose que:

Mejora de la atención: la curiosidad, estimulada mediante recursos innovadores, permite captar y mantener la atención de manera sostenida.

Fortalecimiento de la memoria: los estudiantes asimilan mejor el conocimiento cuando se mantienen interesados en herramientas y metodologías innovadoras.

De manera que, al fomentar la curiosidad a través de enfoques creativos, el neuroaprendizaje, no solo refuerza la atención y el compromiso durante el proceso de aprendizaje, sino que también aprovecha sus principios para generar experiencias educativas más significativas y enriquecedoras para los estudiantes (Riofrio, 2022).

En este sentido, resulta trascedente destacar que para la educación general e integral de estudiantes de Educación Inicial el enfoque educativo que busca el desarrollo pleno de las personas se proyecta en todas las dimensiones de estas, entre las que se encuentran: la intelectual, emocional, social, física y ética. Su propósito es fomentar tanto habilidades para la vida como valores éticos, además de promover una comprensión profunda de uno mismo y del entorno (Marrero et al; 2018).

Esta formación resalta la importancia que el proceso educativo no solo transmita conocimientos prácticos (saber hacer), sino que también integre las emociones y los valores personales (saber ser). Esta integración favorece la construcción de relaciones saludables, una convivencia positiva y una participación en la comunidad, orientando el currículo hacia un aprendizaje significativo y equilibrado.

Durante las clases, los docentes presentan a los alumnos un modelo profesional que sirve como referencia del perfil al que aspiran, permitiéndoles interactuar y construir una relación significativa con dicho modelo a partir de sus propias experiencias. La idea principal es que, al integrar la formación profesional en distintas materias del currículo, se puedan diseñar estrategias que favorezcan un aprendizaje efectivo en los estudiantes que cursan estudios durante la Educación Inicial. En este proceso, la metacognición juega un papel esencial, en tanto permite a los estudiantes desarrollar un aprendizaje significativo que puedan transferir y aplicar en su práctica docente (González, 2022). Desde el inicio de la formación inicial resulta de vital importancia que las asignaturas se orienten hacia la práctica profesional, creándose un entorno que motive a los estudiantes y les genere satisfacción con su futura labor (Rojas et al; 2018).

Tomando lo anteriormente planteado en consideración, se asume que el maestro tiene un papel esencial y relevante en el proceso de aprendizaje debido a que facilita la superación de desafíos como el rezago académico. Sin embargo, la insuficiencia presente en cuanto a competencias tecnológicas se refiere en algunos docentes, puede generar inquietud para poder utilizar las Tecnologías de la Información y la Comunicación (TIC) en el aula (Rodríguez, 2017). Por ello, es esencial promover su formación continua, dado que son y seguirán siendo los principales responsables de brindar una atención pedagógica adecuada en la educación infantil. Además, cada docente debe contar con un marco teórico sólido que respalde su labor educativa y promueva el desarrollo integral de los niños (Barba, 2018).

Lo anteriormente planteado se logra si se tiene en cuenta una de las características esenciales en la formación de los estudiantes, es decir, el desarrollo del pensamiento crítico, el cual es clave en la participación activa por parte de los estudiantes en el proceso educativo (Domínguez, 2021). Este tipo de pensamiento potencia habilidades laborales, investigativas y comunicativas, al mismo tiempo que facilita la resolución creativa de problemas profesionales. Además, dicho pensamiento se asocia con el fortalecimiento de la independencia en la toma de decisiones y la promoción de la autonomía para el aprendizaje continuo a lo largo del desarrollo social del individuo.

Asimismo, la autonomía en el aprendizaje también permite a los estudiantes establecer relaciones interpersonales más sólidas y respetuosas, contribuyéndose a la implementación de un entorno inclusivo y armonioso. En este contexto deviene relevante el fomento de la autonomía, como un aspecto central de la educación superior, por cuanto está influida por las diversas disciplinas y las normativas académicas vigentes (López, 2020). Este aspecto es fundamental para alcanzar los objetivos educativos, lo que resalta la importancia de diseñar estrategias orientadas al mejoramiento de los resultados académicos. De esta manera, la promoción de la autonomía estudiantil, junto con el marco normativo institucional, puede ser liderada por agentes sociales, creándose así estrategias efectivas para elevar el rendimiento académico.

El desarrollo de competencias académicas representa un avance en el desempeño individual de cada estudiante, promovido a través de la adopción de hábitos de estudio que optimicen su rendimiento. Este enfoque no solo busca mejorar los resultados estudiantiles, sino también generar cambios significativos en la práctica docente y en la investigación. Asimismo, es fundamental considerar las motivaciones sociales, las cuales se entienden como el impulso interno que encamina el comportamiento hacia la consecución de metas específicas. Estas motivaciones activan la energía necesaria para establecer conexiones cognitivas y emocionales, favoreciendo el crecimiento personal. Este proceso permite que los estudiantes utilicen de manera eficaz sus capacidades y habilidades, facilitando el logro de objetivos tanto personales como institucionales (López, 2020).

MÉTODO

En la investigación desarrollada se llevó a cabo un estudio bajo el enfoque cualitativo. Se logró seleccionar una muestra integrada por 208 estudiantes y 6 docentes de la carrera de Educación Inicial. Se empleó el método fenomenológico, centrado en la descripción y comprensión de experiencias vividas. El diseño de investigación utilizado fue el descriptivo, ya que se enfocó en la recopilación y análisis detallado de datos sobre un fenómeno específico, con el propósito de documentarlo con precisión. Además, se adoptó el método inductivo-deductivo, orientado a verificar la idea principal previamente planteada.

Como instrumentos, se utilizó una ficha de observación con 10 indicadores evaluados mediante una escala de valoración: "Sí cumple", "Mejorar" y "No cumple". Asimismo, se aplicó una entrevista no estructurada, compuesta por 10 preguntas, que facilitó una comprensión más profunda del tema investigado. Se utilizó la técnica de encuesta para la recopilación de datos; la misma se basó en dos categorías, también constituida por 10 preguntas. Para el análisis cualitativo se empleó el software Atlas.Ti, herramienta que permitió interpretar grandes volúmenes de información de manera eficiente. El proceso investigativo, se apoyó de algunos procedimientos y resultados de índole estadística inferencial, que permitieron extrapolar los resultados, beneficiándose toda la población al ofrecer conclusiones fundamentadas y generalizables.

RESULTADOS Y DISCUSIÓN

En la presente investigación, los resultados obtenidos a partir de la utilización de los instrumentos de recolección tales como la ficha de observación en las clases virtuales de los docentes, las entrevistas para profundizar sobre la práctica educativa y los conocimientos sobre neuroaprendizaje y la encuesta dirigida a estudiantes de la Carrera de Educación Inicial permitieron apreciar la relevancia del neuroaprendizaje en la formación profesional del estudiantado de la referida carrera.

Por otra parte, se procesó la información con el software Atlas creando nubes y redes semánticas; además, se manejó el software SPSS, para comprobar el cumpliendo correlacional de los instrumentos con el objeto de investigación.

Los docentes en los momentos formativos, con enfoque de neuroeducación, se apoyan más en recursos, experiencias y prácticas durante la clase, al fundamentar la conceptualización del neuroaprendizaje en sus estrategias de enseñanzas, basadas en el desarrollo cognitivo y emocional. Aunque deben mejorar, para asegurar la comprensión en la enseñanza-aprendizaje, la facilidad de la inferencia en el significado. Por otro lado, reconocen que el neuroaprendizaje resulta fundamental en los estudiantes, al permitir la utilización de recursos que hacen a las clases más atractivas y efectivas, brindándoles herramientas para estimular el aprendizaje de manera más precisa y acorde con los progresos en el entendimiento de los procesos cognitivos. Al mismo tiempo, se revela la importancia de que los profesionales de la enseñanza utilicen recursos de neuroaprendizaje para fomentar un aprendizaje significativo.

El análisis revela un conjunto de desafíos en la implementación del neuroaprendizaje en el aula; entre los que se identifican: la carencia de formación específica en neurociencia, la resistencia al cambio por parte de algunos profesores y la dificultad para adaptar las prácticas pedagógicas a las necesidades individuales de los estudiantes. Por último, los docentes hacen referencia a principios fundamentales que guían su práctica educativa basada en el neuroaprendizaje, tales como: la diversidad de estrategias de enseñanza, la importancia de la motivación y la relevancia del entorno donde tiene lugar el aprendizaje, tal como se aprecia en la Figura 1.

Figura 1: Relación del Neuroaprendizaje con la formación del estudiante 

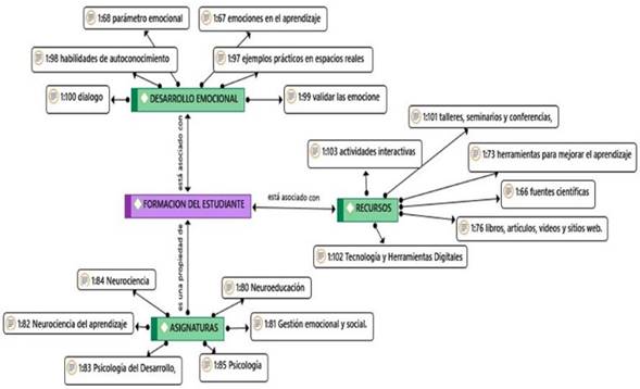
En este sentido, la formación docente de Educación Inicial se refiere a la preparación de los futuros educadores que trabajarán con niñas y niños en etapas tempranas de su desarrollo. Para lograr una formación efectiva, trasciende necesario aplicar estrategias de enseñanza que tengan en cuenta los principios del Neuroaprendizaje, como la personalización del aprendizaje y la utilización de técnicas que beneficien la retención de la información. Es importante identificar y superar estos obstáculos para poder implementar con éxito el Neuroaprendizaje en la formación del estudiante. Además, el desarrollo emocional de los alumnos juega un papel clave en su aprendizaje, ya que las emociones pueden influir en su motivación y capacidad para asimilar nuevos conocimientos. Por ello, deviene importante considerar aspectos emocionales en el proceso de formación del estudiante, tal cual pude apreciarse en la Figura 2.

Figura 2: Importancia del desarrollo emocional en la formación del estudiante 

Para determinar la posibilidad de que las inferencias sean las adecuadas, se establecen datos descriptivos como frecuencias, porcentajes y el coeficiente de fiabilidad. A la muestra de 208 estudiantes se les aplicó la encuesta, en la cual se empleó un cuestionario integrado por una lista de 10 preguntas para lograr evaluar el nivel de aprendizaje de los estudiantes. Las opciones fueron establecidas mediante la escala de Likert, cuyas opciones eran Totalmente de acuerdo (1), De acuerdo (2), Ni de acuerdo ni en desacuerdo (3), En desacuerdo (4), Totalmente en desacuerdo (5). Dicho instrumento fue accedido de manera virtual conjuntamente con el formulario de Google. En la Tabla 1 se observa que el Alfa de Cronbach obtenido es de 0,938, lo que indica una confiabilidad excelente del instrumento que mide el nivel de motivación. Por esta razón, se realiza un análisis de todos los ítems para evaluar el impacto de cada elemento en el coeficiente de fiabilidad.

Tabla 1: Estadística de fiabilidad 

La correlación positiva de 0.853 sugiere la existencia de una conexión sólida entre las dos variables. Esto implica que, en la medida que la variable independiente aumenta, la variable dependiente también tiende a incrementarse. Desde un enfoque cualitativo, esto puede interpretarse como una indicación de que hay un patrón claro en la forma en que las variables se han comportado.

En el mismo sentido, la utilización de una muestra de 208 observaciones brinda una potencia estadística confiable, por cuanto es menos probable que los resultados sean producto del azar. Asimismo, se observó una relación positiva muy fuerte entre las categorías de investigación; lo que sugiere que los cambios entre las categorías están fuertemente asociados; lo cual puede ser útil para tomar decisiones informadas en el contexto del estudio.

Tabla 2: Correlación entre las variables 

Discusión

Los hallazgos que lograron obtenerse por medio de los diferentes instrumentos de evaluación permiten la identificación de un conjunto de aportes importantes con relación al neuroaprendizaje y la formación del estudiante en el contexto educativo. Estos resultados reflejan la importancia de que los docentes cuenten con una base sólida en neurociencia para poder diseñar estrategias de enseñanza eficaces. Cuestión que se logra cuando los profesores están actualizados en los avances científicos relacionados con el funcionamiento del cerebro humano y cómo este procesa la información.

Además, se comprobó que los docentes emplean diferentes técnicas pedagógicas para la enseñanza-aprendizaje de sus alumnos, tales como la evaluación, actividades grupales, retroalimentación y la identificación del desarrollo cognitivo y emocional de los estudiantes. Resulta necesario que dichos profesionales se enfoquen en concebir un ambiente de confianza en el aula y en mejorar el uso de herramientas tecnológicas para potenciar el aprendizaje de sus alumnos.

En este mismo sentido, se resalta la relevancia de promover la motivación en los estudiantes como un elemento significativo en el proceso enseñanza- aprendizaje. Los docentes reconocen la importancia de motivar a los alumnos para fomentar un trabajo en equipo y un aprendizaje más activo. Además, existe consenso respecto a que el neuroaprendizaje deviene fundamental en la educación de los estudiantes, al permitir a los educadores implementar nuevas estrategias y métodos de enseñanza para perfeccionar la eficacia del proceso educativo. Dichos resultados coinciden con los de Riofrio (2022).

De acuerdo con Rotger (2017) y Hernández et al. (2022), el neuroaprendizaje emerge como un modelo que permite optimizar la formación en educación inicial ya que permite integrar la neurociencia, la psicología y la pedagogía (Bullón, 2017; Mora, 2022). Asimismo, se enfatiza la plasticidad neuronal y su capacidad para establecer estrategias pedagógicas efectivas. Sin embargo, se necesita mantener una perspectiva crítica pues se destacan la mejora de la atención y la memoria como los beneficios del neuroaprendizaje, según platea Riofrio (2022), pero hay que continuar investigando las condiciones bajo las cuales estas ventajas se conforman y cómo se pueden superar posibles limitaciones en contextos educativos específicos.

Arcos (2021) considera el papel del cerebro en el aprendizaje, es decir, resalta la importancia de las funciones valorativas, motoras y cognitivas. No obstante, los autores de esta investigación consideran que la descripción de estas funciones es insuficiente debido a que, aunque es útil comprender cómo el cerebro procesa la información, también es fundamental reconocer la complejidad de las interacciones entre estas funciones y cómo factores emocionales, sociales y culturales influyen en el proceso de aprendizaje.

Además, la afirmación de que el neuroaprendizaje permite optimizar las estrategias pedagógicas de acuerdo con lo planteado por Mora (2022), requiere un análisis profundo de cómo entender este conocimiento en prácticas concretas y cómo conocer su impacto en el desarrollo integral de los estudiantes de educación inicial. Es decir, se debe investigar si realmente estas prácticas personalizadas y efectivas están al alcance de todos los contextos educativos y cómo se garantiza su implementación equitativa.

Estos hallazgos reflejan que, entre las estrategias de enseñanza, que consideran los principios del neuroaprendizaje, se identifican a la personalización del aprendizaje y la utilización de técnicas que favorecen la retención de la información.

CONCLUSIONES

La incorporación paulatina del neuroaprendizaje, en la formación profesional del estudiante de educación inicial, representa una de las transformaciones que configuran el cambio de paradigma fundamental en la pedagogía moderna. Este asunto contiene la comprensión de los intrincados mecanismos del cerebro infantil, como necesidad de los futuros educadores, para trascender las metodologías tradicionales y asumir enfoques de enseñanza alineados con la manera en que los niños aprenden y procesan la información.

La aplicación práctica del neuroaprendizaje en la educación inicial manifiesta la capacidad de los educadores para diseñar actividades que fomenten la plasticidad cerebral, promuevan la conexión entre diferentes áreas del cerebro y estimulen el desarrollo de habilidades cognitivas clave, tales como: la atención, la memoria y la resolución de problemas.

La integración efectiva del neuroaprendizaje en la formación docente no está exenta de desafíos; en tanto demanda una inversión significativa en la capacitación de los formadores, la creación de recursos educativos especializados y el fomento de una cultura de investigación y colaboración entre neurocientíficos, educadores y responsables de la formulación de políticas.

El potencial transformador del neuroaprendizaje en la educación inicial deviene innegable por cuanto empodera a los futuros educadores con el conocimiento y las habilidades necesarias, para aplicar los principios neurocientíficos en su práctica diaria; asunto que prefigura una inversión en el futuro de las niñas y los niños en el marco de la construcción de sociedades más justas, equitativas e inclusivas.

Por último, se quiere significar que el neuroaprendizaje invita a repensar la concepción de la educación inicial y a abarcar un enfoque integrador, centrado en el desarrollo integral de niñas y niños.

CONFLICTO DE INTERESES.

Los autores declaran que no existe conflicto de intereses para la publicación del presente artículo científico.

REFERENCIAS BIBLIOGRAFICAS

Arcos, V. A. (2021). Funciones ejecutivas: una revisión de su fundamentación teórica. Poiésis(40), 39-51. https://doi.org/10.21501/16920945.4051 [ Links ]

Barba, E. (2018). Importancia de la formación docente en Educación Inicial: experiencia personal. Revista Illari(5), 38-40. https://revistas.unae.edu.ec/index.php/illari/article/view/273/229Links ]

Bullón, I. (2017). La neurociencia en el ámbito educativo. Revista Internacional de Apoyo a la Inclusión, Logopedia, Sociedad y Multiculturalidad, 3(1). https://revistaselectronicas.ujaen.es/index.php/riai/article/view/4251/3476Links ]

Carrillo, E. R., Pérez, L. A., Rojas, M. P., Blanco, L. F. (2022). El neuroaprendizaje en la formación profesional docente por competencias. Chiclayo, Per: Proyecto CIDE Editorial. https://doi.org/10.33996/cide.ecuador.NF4907821 [ Links ]

González, P. L. (2022). Estrategia de capacitación profesoral activa y formación profesional pedagógica. Mendive Revista de Educación, 20(4), 1109-1122. http://www.scielo.sld.cu/pdf/men/v20n4/1815-7696-men-20-04-1109.pdfLinks ]

Hernández, M., Vidal, R. M., Soplin, J. A., y Rodríguez, E. G. (2022). Aprendizaje por descubrimiento. Características e importancia para el estudiante y el docente. Paidagogo. Revista de Investigación en Ciencias de la Educación, 4(2), 38-46. https://educas.com.pe/index.php/paidagogo/article/view/131/388Links ]

López, V. A. (2020). El papel del docente universitario en la formación de estudiantes investigadores desde la etapa inicial. Educación Médica Superior, 34(2): e1579. http://scielo.sld.cu/pdf/ems/v34n2/1561-2902-ems-34-02-e1579.pdfLinks ]

Marrero, O., Mohamed, R., y Xifra, J. (2018). Habilidades blandas: necesarias para la formación integral del estudiante universitario. Revista Científica Ecociencia, Edición Especial, 1-18. https://revistas.ecotec.edu.ec/index.php/ecociencia/article/view/144/111Links ]

Montaño, D. (2021). Evaluation digital of tolos for the management the portafolio educational. Revista Minerva de Investigación Científica, 2(1), 55-61. https://doi.org/10.47460/minerva.V2I4.27 [ Links ]

Mora, A. (2022). El neuroaprendizaje, como ayudantía educativa: Estrategia para mejorar la práctica docente. Journal of Science and Research, 7(4), 71-95. https://doi.org/10.5281/zenodo.7626669 [ Links ]

Riofrio, M. E. (2022). Guía nutricional para fortalecer el neuro aprendizaje en los estudiantes de octavo año de la escuela de educación básica "3 de Diciembre", Catacocha en el periodo lectivo 2021-2022 Tesis de grado Riobamba: Universidad Nacional de Chimborazo. . http://dspace.unach.edu.ec/bitstream/51000/9991/1/UNACH-EC-FCEHT-EBAS-053-2022.pdfLinks ]

Rodríguez, H. (2017). Importancia de la formación de los docentes en las instituciones educativas. Ciencia Huasteca Boletín Científico de la Escuela Superior de Huejutla, 5(9). https://doi.org/10.29057/esh.v5i9.2219 [ Links ]

Rojas, A. L., Estévez, M. A., y Macías, A. M. (2018). Interés profesional-vocación docente, en estudiantes de la carrera educación inicial. Revista Conrado, 14(64), 72-79. http://scielo.sld.cu/pdf/rc/v14n64/1990-8644-rc-14-64-72.pdfLinks ]

Rotger, M. (2017). Neurociencias Neuroaprendizaje. Las emociones y el aprendizaje. Nivelar estados emocionales y crear un aula con cerebro (2da ed. ampliada). Córdoba, Ar: Editorial Brujas. https://lumen.uv.mx/resources/files/documents/2022/5/29/6745/c2d3386f-34eb-4dd4-a2c1-44726fc58f40.pdfLinks ]

Saldarriaga, P. J., Bravo, G. del R., Loor, M. R. (2016). La teoría constructivista de Jean Piaget y su significación para la pedagogía contemporánea. Dominio de las Ciencias, 2(núm. esp.), 127-137. https://dialnet.unirioja.es/descarga/articulo/5802932.pdfLinks ]

UNESCO (2016). Declaración de Incheon y Marco de Acción para la realización del Objetivo de Desarrollo Sostenible 4. Garantizar una educación inclusiva y equitativa de calidad y promover oportunidades de aprendizaje permanente para todos. ED-2016/WS/28. https://unesdoc.unesco.org/ark:/48223/pf0000245656_spaLinks ]

UNICEF (2022). Plan Estratégico de UNICEF 2022-2025 Nuevas ambiciones para 2030. Nueva York, EU: UNICEF. https://www.unicef.org/media/119161/file/Strategic%20Plan%202022-2025%20.pdfLinks ]

Varona, F. (2021). La formación universitaria integradora y activa: características básicas. Revista Cubana de Educación Superior, 40(2). http://scielo.sld.cu/pdf/rces/v40n2/0257-4314-rces-40-02-e3.pdfLinks ]

Rodríguez, H. (2017). Importancia de la formación de los docentes en las instituciones educativas. Ciencia Huasteca Boletín Científico de la Escuela Superior de Huejutla, 5(9). https://doi.org/10.29057/esh.v5i9.2219 [ Links ]

Recibido: 06 de Enero de 2025; Aprobado: 04 de Febrero de 2025; Aprobado: 03 de Julio de 2025

Creative Commons License Este es un artículo publicado en acceso abierto bajo una licencia Creative Commons