Servicios Personalizados
Revista
Articulo
Indicadores
-
Citado por SciELO -
Accesos
Links relacionados
-
Similares en
SciELO
Compartir
Revista de Medio Ambiente y Mineria
versión impresa ISSN 2519-5352
REV. MAMYM vol.10 no.1 Oruro jun. 2025
ARTÍCULOS ORIGINALES
Aplicación de sistemas de información geográfica en el relevamiento de información socio-cultural para consulta previa en Bolivia
Geographic information systems in the survey of socio- cultural information for prior consultation in Bolivia
Javier Armando Méncias Bedoya
Sociedad de Arqueología de La Paz. La Paz, Bolivia. Email:javarq@gmail.com
RESUMEN
Los Sistemas de Información Geográfica (SIG), en la actualidad, son empleados en una amplia variedad de actividades que involucran el trabajo con grupos humanos, siendo la Consulta Previa -en materia minera- uno de los trabajos que más precisión y detalle requieren, dada la sensibilidad del tópico entre las Naciones y Pueblos Indígena Originario Campesinos de Bolivia. El presente documento constituye un ejemplo hipotético de aplicación de los SIG con el objetivo de mejorar el proceso de Consulta Previa en la etapa de Identificación de Sujetos de consulta para proyectos mineros.
Palabras clave: Sistemas de Información Geográfica; SIG; Consulta Previa; Identificación de Sujetos; Bolivia
ABSTRACT
The Geographical Information Systems (GIS), at present, are used in a wide variety of activities that involve work with human groups, being the Prior Consultation -in mining matter- one ofthejobs thatrequire more precision anddetail, given the sensitivity ofthe topic among the Peasant Native Indigenous Nations and Peoples of Bolivia. This document is an hypothetical example of the application of GIS with the aim of improving the Prior Consultation process in the Identification of Consultation Subjects stagefor miningprojects.
Keywords: Geographical Information Systems; GIS; Prior Consultation; Identification of Subjects; Bolivia
1. Introducción
Los Sistemas de Información Geográfica (o SIG) son una herramienta que resulta de la inserción de la revolución tecnológica en el ámbito de la geog rafía (con los respectivos aportes de la Geodesia, la Topografía y la Cartografía). Como tal, constituyen uno de los principales instrumentos operativos para el ordenamiento territorial, la gestión del medioambiente y de los recursos naturales, en los que se han desenvuelto con bastante efectividad desde finales del siglo pasado1, constituyendo el núcleo de la Geoinformática.
En general, los SIG se caracterizan por "su capacidad de modelización del territorio, su potencial integrador de fuentes de información heterogéneas y diversa, y sobre todo su dimensión de análisis espacial, la posibilidad de realizar tareas complejas de geoprocesamiento a partir de las relaciones topológicas de los objetos geográficos y, sobre todo, la capacidad de generar nueva información y/o explicar la ya existente en su propia base de datos." (del Bosque et al., 2012, p. 30-31). Tradicionalmente, se divide a los SIG en 5 componentes básicos, y un componente globalizador: la organización para el funcionamiento de los SIG, las personas que interactúan con los SIG, los datos que representan la realidad geográfica, el soporte físico o hardware, las aplicaciones informáticas o software, la geovisualización (el sistema de comunicación que envuelve al resto, siendo la forma en la que se representa y visualiza los datos). Los datos constituyen solamente el inicio en una cadena de insumos que se integran en los SIG. Éstos representan la realidad, a partir de su posición, atributos descriptivos, relaciones espaciales y temporalidad (Aronoff, 1989) recabada a partir de distintos mecanismos y rudimentos -actualmente- tecnológicos, como los GPS; el interrelacionamiento entre datos, y grupos de datos, construye bases de datos (entendiendo siempre que las mismas se hallan en soporte digital). La interpretación de estas bases de datos conforma, por lo tanto, el corpus de información, que en nuestro caso es socio- cultural.
La geografía, en su concepción pura, no contempla que el territorio posea un componente social intrínseco. Esta ausencia deviene en análisis, resultados e interpretaciones de corte determinista, a nivel geo-ambiental, que, indudablemente, afectan y entorpecen la concepción cultural de tierra y territorio que, especialmente entre los grupos indígena- originario-campesinos de América del Sur, resulta de miles de años de relación entre el ser humano y el suelo donde desarrolla sus actividades (en el amplio espectro que ello implica).
Superando lo anterior, al comprender que existe una relación dialógica entre ser humano y territorio, visualizamos que las tecnologías de Información Geográfica son, en la actualidad, una herramienta indispensable para el relevamiento de información, y la subsecuente generación de interpretaciones y resultados, partiendo del precepto de que las poblaciones se identifican y se significan con su territorio. Por ello, constituyen no solamente una herramienta necesaria durante el proceso de Consulta Previa (CP), si no la base del razonamiento sujeto-territorio que justifica y valida la aplicación del proceso, siendo el principio geográfico aquel que empodera a las poblaciones potencialmente afectadas por una actividad extractivista. El proceso de CP, desde la óptica del diálogo entre el Estado Boliviano (representando por la Autoridad Jurisdiccional Administrativa Minera AJAM), los Actores Mineros Productivos (APM) y los pueblos indígena-originario- campesinos, involucra varias etapas, que tienen como eje principal la adecuada identificación de las particularidades y fenómenos que acaecen en la interacción del ser humano con el territorio de su interés (ya sea de explotación, como de pertenencia y uso para el asentamiento o producción). Para ello, se hace necesaria una sistemática labor de relevamiento de información socio-cultural, que genere el contexto y trasfondo necesarios para justificar la participación de los actores que se juzguen pertinentes al proceso. En el presente texto partimos del axioma que casi todos los fenómenos, eventos y objetos de análisis en Ciencias Humanas y Sociales suceden en entornos geográficos delimitados, y pueden, por lo tanto, ser ubicados -georreferenciados- mediante un sistema de coordenadas(del Bosque et al. 2012). Por lo tanto, uno de los espacios en los que confluyen los fenómenos sociales, el territorio en el que se desenvuelven y los intereses estatales de desarrollo (entendido desde la óptica de las políticas públicas), es el espacio del análisis geográfico, con incidencia de los SIG. En razón de todo lo anterior, éste documento explicará cuáles han sido las características y particularidades metodológicas, aplicativas y procedimentales para el trabajo de gabinete, campo y análisis, que se relaciona con la fase previa de "Identificación de Sujetos", y los análisis que puedan resultar de la misma, para la aplicación del proceso de CP en grupos indígena-originario-campesinos de Bolivia (en materia minera).
SIG en Ciencias Sociales y Humanas
El inicio intensivo del uso de los SIG, desde las perspectivas histórica, humana y social, ha sido registrado desde el primer decenio de éste siglo2, desarrollándose un interés y una necesidad cada vez mayores, con el paso de los años. Como han tenido a bien explicar,"la tecnología SIG permite la modelización matemática de las relaciones espaciales, incluyendo el análisis de redes, la regresión espacial, la determinación de caminos óptimos y otras formas de análisis espacio-temporales que pueden ser muy valiosas para los estudiosos de la Arqueología, la Antropología, el Arte, la Historia, la Lengua, la Música y otras Ciencias Humanas, por no mencionar las Ciencias Sociales (...)" (del Bosque et al. 2012, p. 14).
Cada una de éstas ciencias ha generado una serie de aplicaciones que les son útiles, al momento de abordar la relación intrínseca entre el ser humano y el espacio por el que discurren sus actividades y su accionar, o en la toma de decisiones sobre la forma en la que se gestionará, manejará, conceptualizará y significará éste espacio. Es, justamente, a ésta última línea de pensamiento, a la que los estudios de relevamiento de información socio-cultural, en materia de CP, se circunscribirían.
En esa línea de pensamiento, se sobreentiende que los datos empleados para los trabajos en Ciencias Humanas y Sociales deben proceder de fuentes que reflejen, de la forma más precisa posible, aquellos aspectos relacionados con la realidad geográfica observada, posibilitando hacer seguimiento de las transformaciones que se suscitan en ésta realidad (para hallar, analizar e interpretar las causales socio-culturales de las mismas). Entre algunas de las fuentes de datos más comunes, de las que empleamos, se reconoce a las siguientes: la digitalización manual, la digitalización directa, la teledetección mediante imágenes satelitales, los levantamientos topográficos, los GPS y la importación directa de datos; cada una de las anteriores se caracteriza tanto por la forma mediante la cual el usuario interactúa con los SIG, como por la forma en la que la información es obtenida.
La digitalización significa generar un fichero digital, partiendo de un documento analógico. En ese entendido, la digitalización manual involucra la intervención humana y el uso de un medio electrónico de digitalización, dependiendo en gran medida de la habilidad del "digitalizador", involucrando, sin embargo, una mayor precisión en la representación e interpretación de entidades. Por otro lado, la teledetección se relaciona a la obtención de algunas propiedades de objetos o fenómenos de la superficie, sin interactuar con ellos. Lo anterior es posible mediante sensores remotos como los satélites LANDSAT, QUICKBIRD o IKONOS, ampliamente usados para el análisis de cambios antropogénicos y cartografía (urbana y rural).
Los levantamientos topográficos, por su parte, generan un listado de coordenadas geográficas que se hallan relacionadas, posibilitando su inserción en un SIG para representar un fenómeno o área terrestre. Los GPS, una constelación de 24 satélites que orbitan la tierra, funcionan bajo el mismo principio de un levantamiento topográfico, triangulando la posición del equipo que detecta sus ondas. Finalmente, la importación directa de datos se halla relacionada con la disponibilidad de bases de datos, hojas de cálculo u otras fuentes digitales (archivos shapefile, .kmz, u otros) que pueden ser incorporados en un SIG, y reconocidos por el mismo mediante sus atributos.
La mayor potencialidad de un SIG, dando por sentado que ya cuenta con los datos que el usuario necesita, se halla en dos aspectos: la consulta de datos (al almacenar una cantidad muy grande de ellos) y en el análisis espacial. La consulta, por un lado, se relaciona a la identificación de entidades que cumplen ciertos criterios temáticos y espaciales (solicitados por el usuario), mientras que el análisis espacial, por el otro lado, se dedica al estudio de los datos geográficos, considerando sus características espaciales. El segundo aspecto es justamente el que más importa a los cientistas humanos y sociales, toda vez que pueden correlacionarse el componente temático y espacial de los datos geográficos, brindando, como resultado, un abanico de resultados que pueden ser cruzados e interpretados. Sin embargo, no se debe olvidar que dichos resultados habrán de ser (re)presentados. A este respecto, los mapas temáticos suelen constituir herramientas primordiales, en el afán de reflejar, de forma sistemática y comprensible, la realidad socio-geográfica observada. Estos mapas pueden enfocarse en las variables cualitativas (representando condiciones o características de los elementos) o cuantitativas (representando los cambios de una variable cuantitativa) de los fenómenos registrados.
Categorías de territorio en Bolivia
Como se ha observado frecuentemente en otras partes del mundo, las fronteras y límites geográficos de los territorios que son reclamados por grupos sociales se relacionan y apoyan en los "límites naturales" (comúnmente relacionados a las formas de ríos, quebradas u otros demarcadores geográficos) y en su pre- existencia/preval enci a a la fundación del Estado al que pertenecen. Este problema fue tratado, específicamente en Bolivia, con la reforma agraria que entre 1954 y 1964 se caracterizó por la eliminación progresiva de las haciendas y por un encuadramiento de los campos por sindicatos agrarios, bajo la lógica de la "dotación de tierras sin costo" (principalmente con fines de colonización) encabezada por el Servicio Nacional de Reforma Agraria (SNRA) y el Instituto Nacional de Colonización (INC). Desde la primera reforma agraria, hasta 1992, la realización de relevamientos topográficos -con fines catastrales- fue muy pobre. Se refiere que "no se elaboraron mapas base, mosaicos de propiedades ni referencias geográficas, elementos indispensables para procesos de distribución de tierras." (INRA, 2008:63). Lo anterior generó la imposibilidad de ubicar más del 50% de las propiedades en terreno y generó conflictos de límites y superposición entre propietarios, por lo que a partir de la fecha, y con ayuda de proyectos financiados por la cooperación internacional3, se iniciaba una nueva fase relacionada al Catastro Integrado al Saneamiento (CAT-SAN), catastro de Tierras Comunitarias de Origen (SAN- TCO) y de tierras bajas del Este. En 1996 se promulga la Ley del Servicio Nacional de Reforma Agraria (o ley INRA) que propugnó una segunda reforma, enfocada en el fin del proceso de concentración de la tierra en manos de pocas personas (cortando el proceso indiscriminado de entrega de tierras), la creación del Instituto Nacional de Reforma Agraria (INRA) como único órgano administrador de la tierra, que debería enfocarse en la distribución equitativa de tierras, y la introducción de nuevos procedimientos en el juicio agrario que mejorarían la administración de la justicia. En esta reforma, quedaron patentes las categorías clasificatorias de "Mediana Propiedad", "Empresa Agropecuaria" (especialmente relacionadas con la explotación con fines comerciales), "Solar Campesino", "Pequeña Propiedad", "Tierras Comunitarias de Origen" y "Propiedades Comunarias"; el catastro legal de la propiedad agraria se convertía en una finalidad de la nueva ley y nacía un texto referido a Normas Técnicas de Catastro.
De acuerdo con la norma, se presentaban los siguientes conceptos para la definición de cada categoría:
SOLAR CAMPESINO. Constituye el lugar de residencia del campesino y su familia.
PEQUEÑA PROPIEDAD. Es la fuente de recursos de subsistencia del titular y su familia.
MEDIANA PROPIEDAD. es la que pertenece a personas naturales o jurídicas y se explota con el concurso de su propietario, de trabajadores asalariados, eventuales o permanentes y empleando medios técnicomecánicos, de tal manera que su volumen principal de producción se destine al mercado.
EMPRESA AGROPECUARIA. es la que pertenece a personas naturales o jurídicas y se explota con capital suplementario, régimen de trabajo asalariado y empleo de medios técnicos modernos.
TIERRAS COMUNITARIAS DE ORIGEN - TCO. Son los espacios geográficos que constituyen el habitat de los pueblos y comunidades indígenas y originarias, a los cuales han tenido tradicionalmente acceso y donde mantienen y desarrollan sus propias formas de organización económica, social y cultural, de modo que aseguran su sobrevivencia y desarrollo.
PROPIEDADES COMUNARIAS. Son aquellas tituladas colectivamente a comunidades campesinas y ex haciendas y constituyen la fuente de subsistencia de sus propietarios.
Además, se acompañaba la norma con las siguientes medidas para su categorización:
PROPIEDADES AGRARIAS.
o Propiedad pequeña: 10-80 hectáreas (dependiendo si se hallaba en el Altiplano o en zona Subtropical, respectivamente).
o Propiedad mediana: 80 - 2.000 hectáreas (entre el Altiplano y los Valles).
o Empresa agrícola: 80 - 2.000 hectáreas (Valles a zonas Tropicales y Subtropicales).
PROPIEDADES GANADERAS. o Pequeña: 500 hectáreas.
o Mediana: 2.500 hectáreas.
o Gran Empresa: 50.000 hectáreas (siempre que tenga más de 10.000 cabezas de ganado).
En el entendido de la norma, y para fines de dimensionamiento, los solares campesinos podían tener áreas menores que las propiedades pequeñas (pues constituían el terreno de la vivienda) y las TCO no tenían un límite posible, considerando que la demostración sobre su tenencia estaba relacionada -incluso- a reivindicaciones históricas, relacionadas con los antepasados de los grupos indígenas que las realizaban. Una "reconducción comunitaria de la reforma agraria" se sucedería entre los años 2006 y 2010. Sus principales características se reconducirían a través del saneamiento y el catastro. El primero relacionado con la titulación de la propiedad agraria, siempre y cuando cumpla una función económica y social, mientras que el segundo involucra el "registro de información de la propiedad agraria, acerca de las características jurídicas y geométricas (superficie, límites, forma, colindancias y otros datos georeferenciados) de cada uno de los predios agrarios del país." (INRA, 2008:124), información que es el resultado, a su vez, del proceso de saneamiento. Con la "Reconducción Comunitaria de la Reforma Agraria" se ordena la implantación de un sistema integral de información a partir de bases de datos relativas a tierras fiscales, registro único de beneficiarios, catastro, propiedad agraria, datos geoespaciales e información articulada con otras entidades competentes en el ámbito rural. Es en este proceso que se consolidarían las actuales categorías de titulación y adjudicación territorial del INRA: Solar Campesino, Pequeña Propiedad, Mediana Propiedad, Empresa Agropecuaria, Territorios Indígena Originario Campesinos y Propiedades Comunitarias.
De especial interés son las tierras entregadas a colectivos indígenas. Como vimos, aproximadamente a media década de los años 1990, Bolivia impulsó una serie de relevantes políticas reformistas en relación con la propiedad agraria. En 1996 se convino el reconocimiento de la TCO (Tierra Comunitaria de Origen) como una forma de propiedad indígena desde la perspectiva colectiva (por ello lo de comunitaria); la declaración de "pluri nacional i dad" del estado boliviano reformularía dicha categoría a la de TIOC (Territorio Indígena Originario Campesino) desde la adopción de la nueva CPE4 del año 2009. Lejos de las discusiones relacionadas con la "descolonización" (Spedding, 2011), la "gobernanza de la etnicidad" (Lacroix, 2007) o la "anarquía segmentaria" (Lavaud, 2006), lo cierto es que la introducción de esta categoría reconfigura el entendimiento del espacio territorial y las implicancias de su relacionamiento con los desarrollos socio-culturales que lo ocupan y poseen.
Es aquí que las herramientas cartográficas han cobrado mayor importancia y se han hecho recientemente relevantes en el proceso de identificación y delimitación de los territorios reconocidos a nivel estatal, incursionando -entre otros- en el campo de la discusión y el cuestionamiento sobre las representaciones del espacio nacional (hegemónicas en la mayoría de los casos); pero, más importante aún, interviniendo en la visibilidad, reconocimiento y representación de las reivindicaciones territoriales de las NPIOC5, incluso en aquellos trámites que afrontan, o se ven obligadas a afrontar, frente al estado (como es el caso de la Consulta Previa - CP).
A continuación, se presentará los lineamientos en la aplicación de SIG en el proceso de CP, de acuerdo a la metodología que se empleó por el equipo de CP en la Autoridad Jurisdiccional Administrativa Minera (AJAM) de Bolivia durante los años 2019-2020, para su aplicación en trámites de solicitud de áreas mineras.
SIG en el proceso de Consulta Previa, en Materia Minera
La aplicación de SIG en el proceso de CP, en materia minera, responde a varios aspectos íntimamente relacionados con la normativa aplicable. Inicialmente, la Constitución Política del Estado Plurinacional de Bolivia determina, en su Artículo 30 (parágrafo II, numeral 15), que las Naciones y Pueblos Indígena Originario Campesinos tienen derecho:
"A ser consultados mediante procedimientos apropiados, y en particular a través de sus instituciones, cada vez que se prevean medidas legislativas o administrativas susceptibles de afectarles. En este marco, se respetará y garantizará el derecho a la consulta previa obligatoria, realizada por el Estado, de buena fe y concertada, respecto a la explotación de los recursos naturales no renovables en el territorio que habitan."
Nótese, a partir del texto anterior, que existe un énfasis en el territorio que habitan. De igual manera, la Ley N° 535 (de Minería y Metalurgia), en su Artículo 209 (parágrafo I), establece las condiciones para que el sujeto de la consulta previa sea identificado, bajo parámetros socioculturales, siendo éstas (textualmente):
1. Existencia pre-colonial y dominio ancestral del territorio.
2. Conservación de sus patrones culturales, modos de vida, instituciones, propias: sociales, económicas, culturales y políticas que los representen y ser distinto a los otros sectores de la población.
3. Identificación como parte de una nación o pueblo que conserva en la actualidad relación con dicha colectividad.
4. Acceso y gestión colectiva de sus tierras y territorios.
De ambos elementos normativos, se colige una fuerte tendencia al relacionamiento entre el sujeto social y el objeto territorial, convirtiendo al territorio en el eje transversal que condiciona e interrelaciona todos los parámetros de identificación. Debido a ello, y tomando en cuenta que "...los derechos territoriales son una de las principales reivindicaciones de los pueblos indígenas en el mundo. Esos derechos son el sustrato físico que les permite sobrevivir como pueblos, reproducir sus culturas, mantener y desarrollar sus organizaciones y sistemas productivos." (Kraner,2003,p. 4), se ha propuesto, de manera casi universal, que la territorialidad estaría asociada, por lo tanto, al principio de libre determinación de los pueblos. Sin embargo, el autor Víctor Toledo (2005) ha propuesto cinco usos de la noción de territorio entre los pueblos indígenas, a saber: el territorio como espacio geográfico (de posesión y titularidad), como habitat (en el uso de sus recursos), como símbolo e historia (articulador identitario), como jurisdicción (relacionada a la autodeterminación) y como biodiversidad (en relación con la naturaleza y el medio ambiente). El proceso de CP en Bolivia, en materia minera, ha sido subdividido en 4 fases principales: la Fase Preparatoria (de identificación de sujetos de CP), la Fase Deliberativa (la Consulta misma), la Fase de Mediación (buscando acuerdos consensuados) y la Decisión Final (en la que intervienen el criterio de las autoridades máximas sectoriales del Estado). Entonces, con base en ésta división y los enfoques de territorialidad arriba descritos, nos vemos frente a la posibilidad de afrontar el aceramiento entre el sujeto/social y el objeto/territorial desde múltiples ópticas (al menos en dos de las cuatro fases), asegurando el engrane de varias de las nociones vertidas (como suele presentarse en la compleja realidad social y cultural), mediante las herramientas de SIG.
Preparación de información de gabinete para la identificación de sujetos
Además de toda la revisión bibliográfica que requiere una preparación de éste tipo, y cuyo alcance escapa a las pretensiones del presente documento, existe una serie de tareas que el especialista social deberá realizar, con el objetivo de tener un acercamiento geográfico preciso, a las poblaciones que evaluará para determinar los sujetos de CP para futuras fases. Conforme a la metodología diseñada, y mejorada, durante los últimos años, la preparación del trabajo de campo iniciaría con la evacuación del polígono de solicitud de área minera (por parte de los especialistas de Catastro, que evalúan la pertinencia y disponibilidad del área geográfica solicitada). El polígono mismo procede de un reticulado nacional, fijo e inamovible, que se ha fijado en Bolivia, con un valor de cuadrícula base de 500 m X500m.
El resultado de cada solicitud de área, por lo tanto, es un polígono que puede contener desde 4 vértices (cuadrado de una sola cuadrícula) hasta n vértices (manteniendo siempre proporciones rectas), como puede observarse en la figura 1. Éstas áreas, como podrá suponerse, se hallan enmarcadas en una división político-administrativa, pudiendo afectar varias entidades políticas, y territoriales (tituladas). Además, suelen afectar otras tantas entidades naturales y geográficas, que también influirán en la toma de decisiones y en el comportamiento de las poblaciones y grupos durante la CP.
Figura 1. Comparación de dos áreas mineras de 1 cuadrícula (izquierda) y 56 cuadrículas (derecha). Elaboración propia.
Todas estas entidades georreferenciadas, cuyas características y particularidades serán evaluadas por parte del especialista, provienen de alguna entidad que valida la información provista. En el caso de Bolivia, existen múltiples instituciones; sin embargo, algunas de ellas centralizan la información para su distribución, luego de un proceso de validación (conforme a los parámetros y requerimientos de la red geodésica nacional).
Por ejemplo, cuando se trata de los límites nacionales y departamentales, la localización de poblaciones, la cartografía de caminos, de ríos o de lagos, la institución encargada es el Instituto Geográfico Militar (IGM). Otras instituciones como el Ministerio de Educación poseen un mapeo de las Unidades Educativas dispersas en todo el territorio nacional. A nivel de saneamiento territorial, la máxima autoridad competente es el Instituto Nacional de Reforma Agraria (INRA), cuya información de titulación es especialmente determinante en la toma de decisiones para la identificación de sujetos de CP, puesto que refleja la afectación de territorios titulados, en varios tipos de modalidades, debido a la superposición de las áreas mineras con estos6.
En Bolivia, todas las capas que contienen esta información podían ser accesadas hasta el 2020, y en algunos casos descargadas, mediante el geoportal GeoBolivia7 que formaba parte de la Infraestructura de Datos Espaciales del Estado Plurinacional de Bolivia (IDE- EPB). El geoportal, gestionado por la Vicepresidencia del estado Plurinacional, constituía la interface centralizadora de datos generados por las distintas instituciones que conforman el aparato estatal, para el acceso libre a información geográfica con fines de investigación, gestión y difusión.
Por lo tanto, debido a esas características, constituye el medio ideal para el análisis de información de catastro minero, que debe cruzarse con información ambiental, socio-cultural y territorial, de forma previa al trabajo de campo. Normalmente, un mapa previo, que resulta de este trabajo de gabinete, presenta la información de correlación de capas en un diseño final comprensible y simple, que puede o no contener fondos satelitales (figura 2).
Figura 2. Superposición hipotética de un área minera a distintas capas de información. Elaboración propia.
La misma información de este tipo de portales web puede ser extraída para su utilización en otros programas de SIG, simples como Google Earth o más complejos (como QGIS). La elección de la información específica, que se relaciona con el área minera, permite elaborar mapas más comprensibles, para explicar a los actores sociales la relación de superposición del área con sus predios y territorios (figura 3). Además, el proceso de relacionamiento geográfico permite individualizar a estos actores y crear un listado preliminar de sujetos de CP (considerando las particularidades, iniciales, de su forma de posesión territorial).
Evidentemente, este proceso, que podría parecer tan claro a la luz de información pre-existente, se halla supeditado justamente a la existencia de esa información. Este simple aspecto se torna en algo complejo frente a extensos territorios que aún no han sido titulados o saneados8 en Bolivia, o fenómenos como la desaparición, la aparición, la fragmentación y el traslado de poblaciones, o los grandes conflictos de límites y linderos que afectan no solamente a las poblaciones indígenas y campesinas, sino a entidades territoriales de mayor área como los gobiernos autónomos municipales. A pesar de ello, la constante generación y actualización de información, por parte de instituciones estatales y privadas, permite contar con capas cada vez más precisas y actuales (algo que, como cientistas sociales, reconocemos que forma parte de los fenómenos dinámicos que afectan las transformaciones sociales y culturales, e inciden en el terreno).
Figura 3. Extracción de poblaciones y predios afectados. Elaboración propia.
Un aspecto central, relacionado con el trabajo previo de gabinete, se refleja en la revisión de imágenes satelitales y de sensores remotos, además de capas de vectores de ríos y caminos, que permitan evaluar la existencia de elementos que se consideren exclusiones del artículo 93 (parágrafo III) de la Ley N° 535. Dicho artículo explica el alcance de los derechos mineros, una vez firmado el Contrato Administrativo Minero, y delimita algunos aspectos relacionados con la operación minera, señalando que:
"III. Con excepción de las actividades mineras legalmente existentes anteriores a la publicación de la presente Ley, no se podrán realizar actividades mineras de prospección terrestre, exploración o explotación, concentración, refinación y fundición:
a) Dentro de ciudades, poblaciones, cementerios y construcciones públicas o privadas.
b) En la proximidad de carreteras, canales, ductos, vías férreas, líneas de transmisión de energía y comunicaciones, hasta los cien (100) metros.
c) En proximidades de cabeceras de cuenca, lagos, ríos, vertientes y embalses, las restricciones se sujetarán de acuerdo a Estudios Ambientales con enfoque mul ti sectorial.
d) En la proximidad de aeropuertos, hasta mil (1000) metros.
e) En la proximidad de cuarteles e instalaciones militares, hasta los trescientos (300) metros.
f) En zonas de monumentos históricos y arqueológicos declarados por Ley, hasta los mil (1000) metros."
Debido a lo anterior, el método indirecto de percepción constituye un elemento de juicio obligatorio, para preparar la visita a campo, dado que debe considerarse, además, la posibilidad que estas restricciones jueguen un papel determinante en la percepción de la utilidad del proyecto, por parte de las poblaciones locales.
La identificación de sujetos en el trabajo de campo
Una vez que se han elaborado todos los insumos de gabinete, el especialista social procede a la verificación de información en campo. Esta labor se facilita grandemente en el caso de áreas que involucran predios titulados en la totalidad de su extensión (como en el caso anterior), por lo que al especialista le queda aportar en la ubicación precisa de los poblados o la identificación de los propietarios de aquellas pequeñas áreas que hayan quedado en blanco (si queda alguna). Pero el mayor potencial de los SIG en campo radica en su capacidad de generar entidades georreferenciadas, de acuerdo con la información de los actores socio- culturales a los que se visita. Así, por ejemplo, el uso de herramientas como los receptores GPS permite al especialista realizar un mapeo, estando en terreno, de los linderos que delimitan predios y poblaciones, mediante la generación de tracks. Más recientemente, el uso de aplicaciones en dispositivos inteligentes ha llevado el mapeo a nuevos niveles de interacción entre el usuario/informante y las entidades del mapa resultante de dicha información.
En el caso de la AJAM, hasta el año 2020 se incidió en la aplicación de éstas nuevas tecnologías, empleando Tablets con sensores de Acelerómetro, de Giroscopio, Sensor Geomagnético, de Proximidad y de Localización (GPS, Glonass, Beidou, Galileo). La necesidad de éstos se relaciona con la capacidad de interacción entre la App empleada y el usuario, mostrando datos de desplazamiento, dirección y posicionamiento a tiempo real (incluso sin conexión a internet). Así, en el caso de no poseer información sobre las titulaciones o el saneamiento del territorio involucrado, la misma puede ser obtenida de los propios actores locales. Además de la revisión y análisis de mapas y documentos que puedan tener alguna correlación con el territorio (son muy pocos los casos de levantamientos topográficos precisos), se ha trabajado en la generación de coordenadas y puntos georreferenciados que representen hitos de correlación espacial, apoyados por anotaciones de campo e imágenes satelitales de alta resolución (a tiempo real) que permiten a los actores construir la información, interactuando con el especialista y su herramienta de trabajo. Son múltiples los ejemplos que se tiene, y todos parten de una generación conjunta de conocimiento geográfico (figura 4).
Figura 4. Trabajo conjunto entre autoridades y especialista, generando puntos con asistencia (1), vertidos al mapa digital (2) y procesados, con anotaciones, para el producto final (3). Elaboración propia.
Post-procesamiento de la información en gabinete
Además del procesamiento de puntos y anotaciones, existen otros tipos de procesamiento necesario para la correcta identificación y caracterización de sujetos de CP, que parten de la necesidad de cuantificar las posibles afectaciones, a nivel territorial, y ordenar, de acuerdo con ello, a los sujetos, en una jerarquía que permita conocer quiénes son los más afectados, y cuáles las características de éstas afectaciones (en relación al territorio).
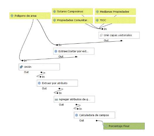
Para la realización de análisis y cálculos de SIG, se ha optado por emplear el programa libre QGIS, en su versión 3.14 (Madeira) que, actualmente, constituye la versión más estable del programa. Algunas de sus principales ventajas, además del hecho que es gratuito, son que el programa posee una interfaz flexible que trabaja en todos los sistemas operativos, es interoperable y puede ser modificado libremente, posee una alta versatilidad en la conexión con bases de datos (como GeoBolivia) y cuenta con una extensa biblioteca de complementos (diseñados por los usuarios, y en aumento). Retomando el caso de nuestra área hipotética, y suponiendo que toda la información hubiese sido obtenida en el trabajo previo de gabinete, y relevamientos posteriores de campo, ahora se necesitaría aplicar análisis de SIG para determinar las afectaciones territoriales de cada sujeto identificado (suponiendo que cada población mapeada se halla relacionada al territorio titulado sobre el que se encuentra, sumando un total de 10 sujetos de consulta identificados, como se puede observar en la figura 3). El principal cálculo, en este aspecto, es la determinación del porcentaje del área minera que es ocupado por predios titulados. Para automatizar el cálculo, se ha creado un modelo que, en resumen, cruza todas las capas vectoriales de entrada (polígono de área y titulaciones) para extraer los fragmentos superpuestos y, en base al área total del polígono de área minera, calcular el porcentaje que ocupan. El modelo se presenta en la figura 5.
Figura 5. Modelo de automatización para el cálculo de porcentajes de afectación, al interior del polígono de área minera solicitada. Elaboración propia.
El resultado también calcula las áreas sin superposición, catalogándolas con un valor "nulo" (NULL), que representa la ausencia de relacionamiento espacial. Normalmente, ésta áreas representan lo que se denomina "tierras fiscales" (sin titulación, pertenecientes al Estado) y "servidumbres ecológicas" (ríos, caminos u otros) legales. La segunda categoría aplica solamente cuando las mismas no se encuentran bajo manejo y autorización, normalmente de explotación, regularizada. De esa forma, obtenemos un mapa con las siguientes características (figura 6):
Figura 6. Mapa con porcentajes de afectación calculados. Elaboración propia.
Además de los mapas de cálculo de porcentajes de afectación, también es posible realizar otros cálculos, como los relacionados a los índices de vegetación9 mediante imágenes de sensores remotos, para constatar la posible afectación a cultivos, la diferenciación en el uso de suelos, o los tipos de cobertura vegetal que indican suelos potencialmente cultivables, entre otros análisis posibles. Ello es especialmente útil, tomando en cuenta que los grupos humanos andinos, al menos desde el sedentarismo hacia el 2.000 a.C., han sido considerados - históricamente-culturas predominantemente agrícolas10 por lo que una de las mayores significancias de su territorio, y su importancia capital, se halla relacionada con el ciclo productivo que revitaliza y significa a la comunidad. Éste aspecto se mantiene aún con mayor fuerza y vitalidad, comprendiendo también el aspecto pecuario, ahora en las zonas del altiplano, valles, amazonia y chaco.
Discusiones Finales
Los SIG vienen demostrando su utilidad en la compresión de la geografía y su vinculación territorial desde hace más de 50 años. Sin embargo, su aplicación en las ciencias sociales y humanas recién ha sido visualizada, con todo su potencial, desde inicios del nuevo siglo. Dicha aplicación, en espacios geográficos caracterizados por la variabilidad de pisos ecológicos y la alta diversidad socio-cultural, nos llevan a pensar en una obligatoriedad de la capacitación del especialista social en el uso y gestión de estas herramientas, toda vez que apoyan una adecuada gestión de la información territorial, asociada y apropiada por los grupos humanos que detentan tierras y significan su territorio a través de sus prácticas cotidianas. A partir de lo desarrollado líneas antes, y de nuestra propia experiencia en campo, se puede afirmar que el territorio, como sujeto-objeto, constituye el principio aglutinador de la práctica cultural, relacionada con la defensa de los derechos colectivos y la reivindicación de los mismos. En la actualidad, el acercamiento al territorio debe partir, casi obligatoriamente, por la aplicación de herramientas propias de la geografía (como los SIG), y, en el caso de los estudios sociales y trabajos de identificación de sujetos de CP, deben ser complementados con la percepción socio- cultural desde la construcción de los propios actores sociales. De ésta forma, se ha reforzado el componente territorial, entendido desde las múltiples ópticas de los actores indígena-originario-campesinos, para determinar su participación como sujetos de CP. La incidencia del principio territorial como regulador y constructor de identidad, en torno a la defensa de los derechos colectivos es, hasta el momento, el que mayores y mejores resultados ha reportado, toda vez que su percepción valida y es validada por las poblaciones locales.
Como señalara José Canziani, "[...] si postulamos que la arquitectura y la forma de asentamiento humano en el territorio, constituyen una expresión privilegiada en las que se plasma físicamente un conjunto significativo de actividades humanas - manifestando así la forma de organización social y los modos de vida- entonces el análisis de estos testimonios representará una herramienta de gran valor para examinar la sintomatología de este tipo de procesos sociales." (Canziani, 2012, p. 17), por lo que los asentamientos serían productos sociales en los que se maneja y transforma el territorio, a necesidad y bajo parámetros culturales enmarcados en usos, costumbres y significados simbólicos. A pesar de lo mucho que se ha avanzado en las técnicas de relevamiento de información, en el entendido de seguir mejorando y desarrollando metodologías más precisas y acordes con la cultura local, por el momento queda el reto de iniciar profundas discusiones en las que se rompa con los preceptos de percepción occidental del territorio, tomando en cuenta fenómenos como la ocupación mixta o discontinua, considerando la vigencia e importancia del modelo de control vertical de un máximo de pisos ecológicos (el archipiélago vertical de John Murra11), y otras particularidades del uso y percepción del territorio en los Andes. Ello constituirá, en el futuro, una obligación y un reto, en la búsqueda del cumplimiento del respeto de los derechos colectivos y la autodeterminación de los pueblos.
Agradecimiento
El presente escrito no hubiese sido posible sin la creciente necesidad de un equipo de profesionales por mejorar la aplicación de metodologías y herramientas en el cumplimiento de los más altos estándares de Consulta Previa. A este equipo de vanguardia, mi eterno agradecimiento por el apoyo e interés: Lucía Vargas, Luis Peñaloza, Marcelo Mercado, Lourdes Quispe, Roberto Flores, Daniel Pacheco, Katherine Gallardo y Sergio Castro. A Mariana, por su paciencia, sostén y apoyo en los días, semanas y meses distanciados.
Notas
1 Como se puede observar en Maguire, Goodchild y Rhind (1991); Eason (1994); Takeyama y Couclelis (1997); Foresman (1998).
2 Cf. Lock (2000); Knowles (2002); Wheatley y Gillings (2002); Gregory (2003); Steinberg y Steinberg (2006); Owens (2007); Gregory y Ell (2007); Knowles y Hillier (2008); ESRI (2009); Conolly (2009); Bodenhamer (2010).
3 Para el caso del catastro, el Reino de los Países Bajos, la Comunidad Europea.
4 Constitución Política del Estado.
5 Naciones y Pueblos Indígena Originario Campesinos.
6 Sin embargo, su concepción de pertenencia y titularidad territorial proceden -claramente- de percepciones y conceptos occidentales.
8 De acuerdo con la rendición pública de cuentas del INRA, realizada al final del año 2017 (en la ciudad de Cochabamba), resta sanear alrededor de 20 millones de hectáreas de tierra, de los 103 millones de hectáreas con las que cuenta el país, por lo que se habría saneado alrededor del 80% del territorio nacional.
9 Como por ejemplo el Índice de Vegetación Padre (PVI), el Índice de Suelo Ajustado (SAVI), el Índice de Vegetación Transformado (TVI) o el Índice de Vegetación Diferencial Normalizado (NDVI), entre muchos otros.
10 Cf. Parodi (1935); Fries (1983); Horkheimer (2004); Rivero (2005).
11 Murra, John. Formaciones económicas y políticas del mundo andino. Lima: Instituto de Estudios Peruanos, 1975.
Listado de referencias
Aronoff, S. (1989). Geographic information systems: a management perspective. Ottawa: WDL Publications. [ Links ]
Bodenhamer, D., Corrigan, J., & Harris, T. (2010). The Spatial Humanities: GIS and the future of humanities scholarship. Bloomington: Indiana University Press.
Canziani, J. (2012). Ciudad y territorio en los Andes. Contribuciones a la historia del urbanismo prehispánico. Lima: Fondo Editorial de la Pontificia Universidad Católica del Perú.
Conolly, J., & Lake, M. (2009). Sistemas de información geográfica aplicados a la arqueología. Barcelona: Edicions Bellaterra.
del Bosque, I., Fernández, C., Martín- Forero, L., & Pérez, E. (2012). Los Sistemas de Información Geográfica y la Investigación en Ciencias Humanas y Sociales. Madrid: Confederación Espanola de Centros de Estudios Locales (CSIC).
Eason, K. (1994). Planning for Change: Introducing a Geographical Information System. En D. Medyckyj-Scott, & H. Hearnshaw (Edits.), Human Factors in Geographical Information Systems (págs. 199-209). Londres: Belhaven. ESRI. (Julio de 2009). GIS Best Practices. Social Sciences. Obtenido de Esri Web site:https://www.esri.com/~/media/Files/Pdfs/l ibrary/bestpractices/social-sciences.pdf
Foresman, T. (Ed.). (1998). The history of Geographic Information Systems: Perspectives from the Pioneers. Upper Saddle River, NJ: Prentice Hall PTR.
Fries, A. M. (Ed.). (1983). Evolución y Tecnología de la Agricultura Andina. Cusco: Proyecto de Investigación de los Sistemas Agrícolas Andinos IICA/CIID.
Gregory, I. (2003). A Place in History: A guide to using GIS in historical research. Oxford: Oxbow Books. Recuperado el 20 de Octubre de 2017, de http://hds.essex.ac.uk/g2gp/gis/index.asp
Gregory, I., & Ell, P. (2007). Historical GIS: technologies, methodologies and scholarship. Cambridge, UK, and New York: Cambridge University Press.
Horkheimer, H. (2004). Alimentación y obtención de alimentos en el Perú prehispánico (Segunda ed.). Lima: Instituto Nacional de Cultura del Perú.
Instituto Nacional de Reforma Agraria, INRA. (2008). Breve Historia del reparto de Tierras en Bolivia. De la titulación colonial a la Reconducción Comunitaria de la Reforma Agraria: certezas y proyecciones. La Paz: Editorial Gráfica Andina.
Knowles, A. (2002). Past Time, Past Place:GIS for history. Redlands, California:ESRI Press.
Knowles, A., & Hillier, A. (Edits.). (2008). Placing History: How Maps, Spatial Data, and GIS Are Changing Historical .Redlands, California: ESRI Press.
Kreimer, O. (2003). Informe del Relator del Grupo de Trabajo de la OEA sobre Derechos Indígenas sobre la sesión del 7 y 8 de noviembre de 2002 relativa a "Formas tradicionales de propiedad y supervivencia cultural. Derecho a tierras y territorios". Washington: OEA.
Lacroix, L. (2007). La gouvernance de l'ethnicité enBolivie. Outre-Terre(1), 253- 271.
Lavaud, J.-P. (2006). Bolivie: versl'anarchie segmentaire? Hérodote(123), 61-81.
Lock, G. (Ed.). (2000). Beyond the map. Archaeology and spatial technologies. Amsterdam: IOS Press.
Maguire, D., Goodchild, M., & Rhind, D. (Edits.). (1991). Geographical Information Systems, Principles and Applications. Essex, Inglaterra: Longman Scientific and Technical.
Miraglia, M., Caloni, N., & Buzai, G. (Edits.). (2015). Sistemas de Información Geográfica en la investigación científica actual (Primera ed.). Los Polvorines: Universidad Nacional de General Sarmiento.
Murra, J. (1975). Formaciones económicas y políticas del mundo andino. Lima: Instituto de Estudios Peruanos.
Owens, J. (2007). Toward a Geographically-Integrated, Connected World History: Employing Geographic Information Systems (GIS). History Compass(5), 2014-2040.
Parodi, L. (1935). Relaciones de la agricultura prehispánica con la agricultura argentina actual. Anales de la Academia Nacional de Agronomía y Veterinaria de Buenos Aires, 115-147.
Rivero, V. (2005). Herramientas Agrícolas del Perú Antiguo. Cusco: Centro de Estudios Regionales Andinos Bartolomé de las Casas.
Spedding, A. (2011). Descolonización. Crítica y problematización a partir del contexto boliviano. La Paz: ISEAT.
Steinberg, S., & Steinberg, S. (2006). Geographic Information Systems for the Social Sciences: Investigating Space and Place. Newbury Park, California: Sage Publications. doi:https://dx.doi.org/10.4135/9781452239811
Takeyama, M., & Couclelis, H. (1997). Map dynamics: integrating cellular automata and GIS through Geo-Algebra. International Journal of Geographical Information Science, 11, 73-91.
Toledo, V. (2005). Políticas indígenas y derechos territoriales en América Latina: 1990-2004 ¿Lasfronteras indígenas de la globalización? En P. Dávalos (Ed.), Pueblos indígenas, estado y democracia (págs. 67-102). Buenos Aires: CLACSO.
Wheatley, D., & Gillings, M. (2002). Spatial Technology and Archaeology: The Archaeological Applications of GIS. Londres: CRC Press, Taylor & Francis
Artículo recibido en: 18.04.2025
Artículo aceptado: 22.05.2025













